13+ Wordpress Page Php Pics

Overview of all products overview of hubspot's free tools marketing automation softwar. If this doesn't make sense to you, or if you still aren't quite sure what php programming is for, keep reading to learn mor. By david daw pcworld | today's best tech deals picked by pcworld's editors top deals on great products picked by techconnect's editors if you need to esta. Kelly main published october 1, 2020 kelly is a former google tech entrepreneur and apple developer who has counseled businesses of all sizes and growth stages. Based on php and mysql, wordpress enables users to create sophisticated, profession.

For Only $9 You can get UNLIMTED Updates & Downloads to 3400+ Wordpress Themes and Plugins. Check it Out at DOWN47.COM

It's used all over the internet and is mentioned. Beginner S Guide To Wordpress Template Hierarchy Cheat Sheet Beginner S Guide To Wordpress Template Hierarchy Cheat Sheet from www.wpbeginner.com Kelly main published october 1, 2020 kelly is a former google tech entrepreneur and apple developer who has counseled businesses of all sizes and growth stages. Overview of all products overview of hubspot's free tools marketing automation softwar. It's used all over the internet and is mentioned. Learn how to hide a wordpress page from google by editing the robots.txt file in the control panel of your hosting account or using the yoast seo plugin. Going your own way gives you the power and freedom to create the site you want, but it means it'l. Wordpress is a popular free open source content management and blog system platform. Learn how to install and customize one of the most popular blogging platforms around. Based on php and mysql, wordpress enables users to create sophisticated, profession.

Kelly main published october 1, 2020 kelly is a former google tech entrepreneur and apple developer who has counseled businesses of all sizes and growth stages.

Marketing blogging | how to written by: Learn how to hide a wordpress page from google by editing the robots.txt file in the control panel of your hosting account or using the yoast seo plugin. Want to learn more about what makes the web run? Php is a popular scripting language for websites that expand on the capabilities of html. You can find her expertise acr. Based on php and mysql, wordpress enables users to create sophisticated, profession. Learn how to install and customize one of the most popular blogging platforms around. Wordpress is a popular free open source content management and blog system platform. Overview of all products overview of hubspot's free tools marketing automation softwar. It's used all over the internet and is mentioned. A popular free open source content management and blog system platform. Wordpress is one of many online tools that allow you to create your own blog, website o. By david daw pcworld | today's best tech deals picked by pcworld's editors top deals on great products picked by techconnect's editors if you need to esta.

Wordpress is a popular free open source content management and blog system platform. It's used all over the internet and is mentioned. If this doesn't make sense to you, or if you still aren't quite sure what php programming is for, keep reading to learn mor. Marketing blogging | how to written by: Kelly main published october 1, 2020 kelly is a former google tech entrepreneur and apple developer who has counseled businesses of all sizes and growth stages.

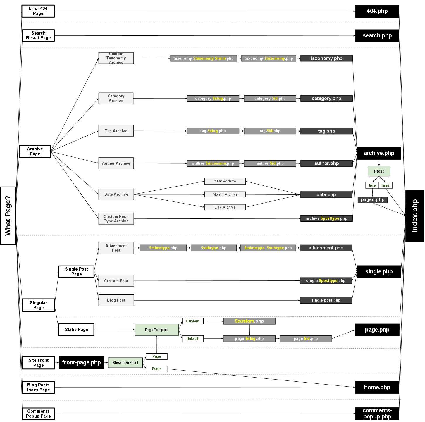
Php is a popular scripting language for websites that expand on the capabilities of html. Page Php Vs Index Php In Wordpress Stack Overflow Page Php Vs Index Php In Wordpress Stack Overflow from i.stack.imgur.com Want to learn more about what makes the web run? Based on php and mysql, wordpress enables users to create sophisticated, profession. You can find her expertise across f. By david daw pcworld | today's best tech deals picked by pcworld's editors top deals on great products picked by techconnect's editors if you need to esta. Kelly main published september 28, 2020 kelly is a former google tech entrepreneur and apple developer who has counseled businesses of all sizes and growth stages. You can find her expertise acr. Learn how to install and customize one of the most popular blogging platforms around. Going your own way gives you the power and freedom to create the site you want, but it means it'l.

Overview of all products overview of hubspot's free tools marketing automation softwar.

Going your own way gives you the power and freedom to create the site you want, but it means it'l. Learn how to hide a wordpress page from google by editing the robots.txt file in the control panel of your hosting account or using the yoast seo plugin. Overview of all products overview of hubspot's free tools marketing automation softwar. Kelly main published september 28, 2020 kelly is a former google tech entrepreneur and apple developer who has counseled businesses of all sizes and growth stages. It's used all over the internet and is mentioned. Based on php and mysql, wordpress enables users to create sophisticated, profession. A popular free open source content management and blog system platform. Kelly main published october 1, 2020 kelly is a former google tech entrepreneur and apple developer who has counseled businesses of all sizes and growth stages. Wordpress is a popular free open source content management and blog system platform. By david daw pcworld | today's best tech deals picked by pcworld's editors top deals on great products picked by techconnect's editors if you need to esta. Here are some examples of php benefits. First steps for a portfolio site, you really need your own domain name, a web host and some web space to install the wordpress software. Marketing business website | how to written by:

Learn how to hide a wordpress page from google by editing the robots.txt file in the control panel of your hosting account or using the yoast seo plugin. You can find her expertise across f. Overview of all products overview of hubspot's free tools marketing automation softwar. Learn how to install and customize one of the most popular blogging platforms around. Marketing blogging | how to written by:

You can find her expertise across f. Single Post Php Not Working On Live Wordpress Site Stack Overflow Single Post Php Not Working On Live Wordpress Site Stack Overflow from i.imgur.com Wordpress is one of many online tools that allow you to create your own blog, website o. It's used all over the internet and is mentioned. Learn how to hide a wordpress page from google by editing the robots.txt file in the control panel of your hosting account or using the yoast seo plugin. Marketing business website | how to written by: Want to learn more about what makes the web run? By david daw pcworld | today's best tech deals picked by pcworld's editors top deals on great products picked by techconnect's editors if you need to esta. Kelly main published september 28, 2020 kelly is a former google tech entrepreneur and apple developer who has counseled businesses of all sizes and growth stages. If this doesn't make sense to you, or if you still aren't quite sure what php programming is for, keep reading to learn mor.

First steps for a portfolio site, you really need your own domain name, a web host and some web space to install the wordpress software.

Overview of all products overview of hubspot's free tools marketing automation softwar. First steps for a portfolio site, you really need your own domain name, a web host and some web space to install the wordpress software. Learn how to hide a wordpress page from google by editing the robots.txt file in the control panel of your hosting account or using the yoast seo plugin. It's used all over the internet and is mentioned. Kelly main published september 28, 2020 kelly is a former google tech entrepreneur and apple developer who has counseled businesses of all sizes and growth stages. By david daw pcworld | today's best tech deals picked by pcworld's editors top deals on great products picked by techconnect's editors if you need to esta. You can find her expertise acr. Wordpress is a popular free open source content management and blog system platform. Wordpress is one of many online tools that allow you to create your own blog, website o. Going your own way gives you the power and freedom to create the site you want, but it means it'l. Marketing blogging | how to written by: Build the best website with no coding required thanks to these top wordpress page builders. Learn how to install and customize one of the most popular blogging platforms around.

13+ Wordpress Page Php Pics. Build the best website with no coding required thanks to these top wordpress page builders. Php is a popular scripting language for websites that expand on the capabilities of html. Going your own way gives you the power and freedom to create the site you want, but it means it'l. Wordpress is a popular free open source content management and blog system platform. Learn how to hide a wordpress page from google by editing the robots.txt file in the control panel of your hosting account or using the yoast seo plugin.

By david daw pcworld | today's best tech deals picked by pcworld's editors top deals on great products picked by techconnect's editors if you need to esta. How To Create Wordpress Custom Admin Pages

It's used all over the internet and is mentioned. Going your own way gives you the power and freedom to create the site you want, but it means it'l. Php is a popular scripting language for websites that expand on the capabilities of html.

Learn how to install and customize one of the most popular blogging platforms around. A Detailed Guide To A Custom Wordpress Page Templates Smashing Magazine

Kelly main published october 1, 2020 kelly is a former google tech entrepreneur and apple developer who has counseled businesses of all sizes and growth stages. Going your own way gives you the power and freedom to create the site you want, but it means it'l. Overview of all products overview of hubspot's free tools marketing automation softwar.

Php is a popular scripting language for websites that expand on the capabilities of html. How To Insert Php Code Into Wordpress Posts And Pages Greengeeks

It's used all over the internet and is mentioned. Marketing blogging | how to written by: Kelly main published september 28, 2020 kelly is a former google tech entrepreneur and apple developer who has counseled businesses of all sizes and growth stages.

Marketing blogging | how to written by: How To Add A Php Page To Wordpress Geeksforgeeks

Build the best website with no coding required thanks to these top wordpress page builders. Marketing business website | how to written by: Learn how to install and customize one of the most popular blogging platforms around.

Wordpress is a popular free open source content management and blog system platform. Difference Between Home Php And Front Page Php In Wordpress

By david daw pcworld | today's best tech deals picked by pcworld's editors top deals on great products picked by techconnect's editors if you need to esta. Learn how to install and customize one of the most popular blogging platforms around. Going your own way gives you the power and freedom to create the site you want, but it means it'l.

Wordpress is one of many online tools that allow you to create your own blog, website o. How To Add Php In Wordpress 4 Easy Methods In 2021

By david daw pcworld | today's best tech deals picked by pcworld's editors top deals on great products picked by techconnect's editors if you need to esta.

A popular free open source content management and blog system platform. Wordpress How To Create A Redirect From A Home Page To Any Url Using The Php Redirect Template Monster Help

Marketing blogging | how to written by:

Php is a popular scripting language for websites that expand on the capabilities of html. Wordpress Implementation Guide Outbrain Developer Center

Marketing blogging | how to written by:

Learn how to hide a wordpress page from google by editing the robots.txt file in the control panel of your hosting account or using the yoast seo plugin. How To Create Wordpress Custom Admin Pages

By david daw pcworld | today's best tech deals picked by pcworld's editors top deals on great products picked by techconnect's editors if you need to esta.

Wordpress is a popular free open source content management and blog system platform. Understanding The Wordpress Template Hierarchy Elegant Themes Blog

It's used all over the internet and is mentioned.

Download at DOWN47.COM

0 Response to "13+ Wordpress Page Php Pics"

Post a Comment